Diameter Measurement Tool in Bluebeam Revu 21
Bluebeam Guide
Measuring circular objects is a common task when working with construction drawings, mechanical layouts, and technical plans. Bluebeam Revu provides a dedicated Diameter Measurement tool that allows you to measure the full width of circular shapes directly from your PDF drawings.
In this guide, you will learn how to measure the diameter of circular objects in Bluebeam Revu 21, adjust measurements, change units, and use the Markups List to perform calculations, such as deriving the radius from the diameter.
Step-by-Step Guide to Diameter Measurement in Bluebeam Revu 21
Follow the step-by-step process below to learn how to measure the diameter of circular objects in Bluebeam Revu 21.
Step 01: Open your PDF drawing in Revu
01 A: Open Bluebeam Revu 21 on your desktop.
01 B: Go to the File menu in the top menu bar.

01 C: Click Open and select the PDF drawing you want to measure.

For this example, the drawing we are using contains a circular object at the top of the page. We will measure its diameter using the diameter measurement tool in Bluebeam Revu.
Step 02: Enable Snap to Content for accurate measurements
Before going for a measurement, ensure the Snap to Content feature is enabled.
02 A: Look at the status bar at the bottom of your workspace.

02 B: Ensure the Snap to Content option is turned on. Click to enable it or press Ctrl+Shift+F8.
This Snap feature in Revu helps your cursor align automatically with vector content in the PDF, such as lines, arcs, and circle boundaries. It improves measurement accuracy when you work with technical or engineering drawings.
Step 03: Select the Diameter measurement tool
Before moving further, ensure that your Revu scale is calibrated and matches the drawing scale. Read our separate guide to see how to Calibrate the scale of a drawing in Bluebeam Revu 21.
03 A: Go to the Measurements panel on the left side of your workspace.
03 B: From the measurement tools at the top of the panel, select Diameter.

Step 04: Measure the diameter of the circle
04 A: Click and release once on the edge of the circular object.
04 B: Hover your cursor across the circle toward the opposite side.

04 C: When the cursor reaches the other edge of the circle, slightly adjust the measurement by moving the cursor to and fro. Then, click again to complete the measurement.
Bluebeam Revu will calculate and show the diameter from your drawn measurement.
Refine the Diameter Measurement
If the measurement requires adjustment:
- Zoom in on your drawing region.
- Use the Select tool from the navigation bar and click your diameter measurement to select it.
- Use the yellow control handles to adjust the measurement endpoints.
- Click and drag the handles until the measurement line aligns perfectly with the circle's circumference.

This helps ensure the measurement accurately represents the full diameter and that you are not missing any space within the circle or adding any extra space outside it.
Change the Measurement Units
Diameter measurements are linear quantities, which means they use length units rather than area or volume units. To change your unit of measurement for diameter:
- Select the diameter measurement.
- Open the Measurements panel.
- Locate the Length Unit option.
- Select your preferred unit.

For example, you can convert measurements from feet and inches to meters.

The value will update automatically once the new unit is selected.
Diameter Measurement in the Markups List
Every measurement created in Bluebeam Revu appears in the Markups List.
- Open the Markups List at the bottom of your workspace.
- Locate the measurement entry labelled Diameter Measurement under the Subject column.

You will see several useful properties in the columns, including:
- The measurement and comments column shows your measurement value
- The length column also shows the radius measurement
- Author and date information
- Other markup properties
This makes it easy to track measurements across a set of documents.
The Measurement and Length columns contain the scaled value used for calculations within the Markups List.
Using Diameter Measurement with Custom Columns
You can extend the functionality of your diameter measurements by using custom columns in the Markups List.
With custom formulas, you can calculate values derived from the radius, such as:
- Circle radius
- Circle area
- Volume calculations for cylindrical elements
This approach is particularly useful in Construction estimating and quantity takeoffs, where measurement data can be used to calculate material quantities.
Remember: We have dedicated measurement tools in Revu to calculate:
Calculate Diameter from a Radius Using Custom Columns
As discussed, the Markups List lets you create custom formula columns that perform calculations based on measurements.
For example, you can calculate the radius from your diameter measurement. Let's see how you can do so:
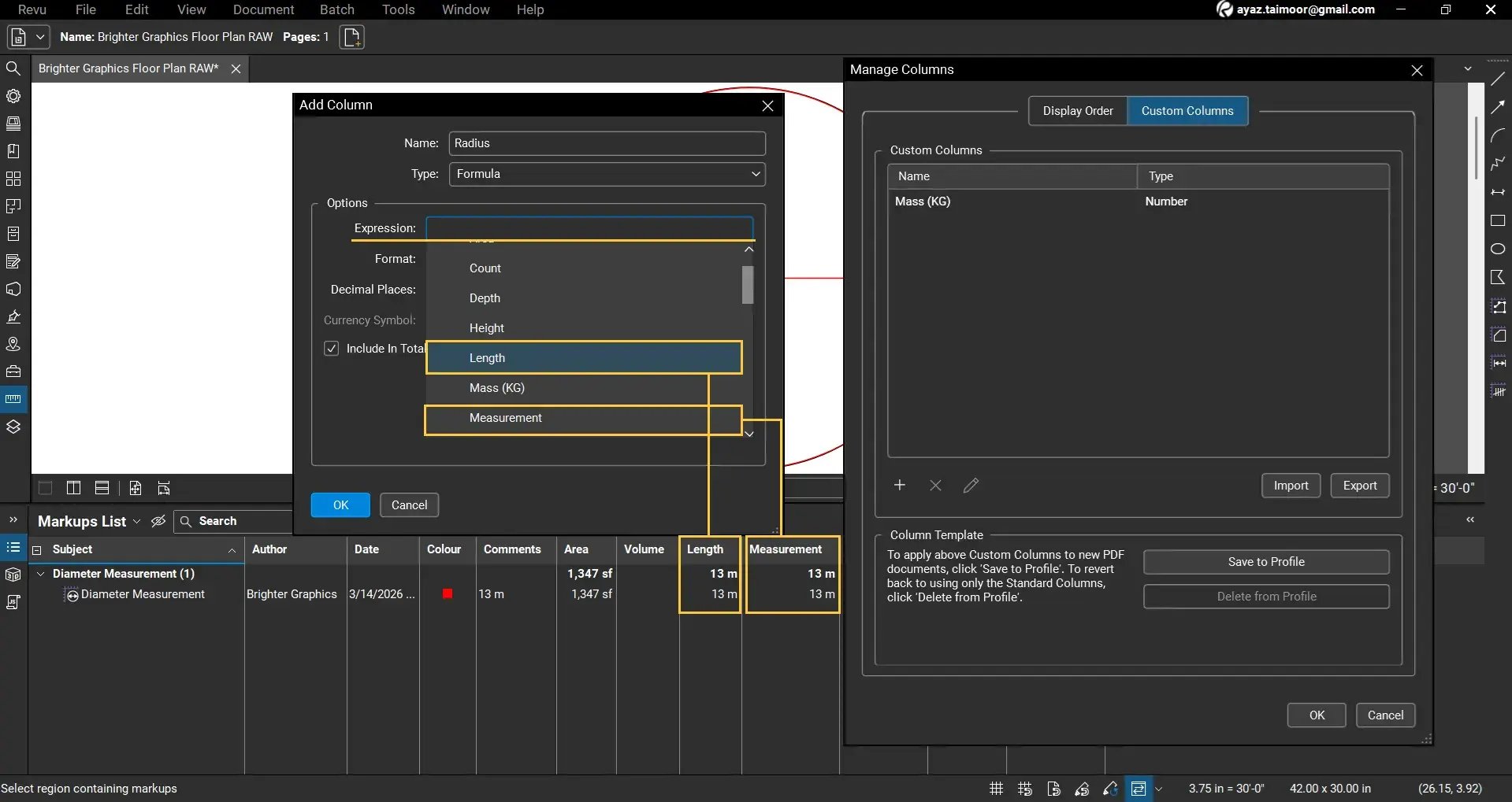
- Open the Markups List and click the Markups List dropdown at the top right.
- Under the Columns option, click Manage Columns options at the end of the menu items.

- In the Manage Columns dialogue box, go to the Custom Columns section, click Add (+).

- In the Add Column Dialog box, add the column Name: Radius and set the Type to Formula.

Since the Radius is half (½) of the Diameter, we will use that ratio to create a formula.
Under the Expression section, type Length or click to access all available options. Then select length because we are going to pick the radius value from the length column (as diameter is a linear quantity and the length column gives us the Diameter measurement for the Diameter listing). Or you can also use the value from the measurement column.

- Multiply (use the starric * sign for multiplication) this value by 2.

The formula should effectively calculate the radius as:
[Length] / 2
- Click OK to apply the formula.
You can now see a new column displaying the calculated radius for your radius measurement.

For example:
Diameter (Length or Measurement) = 13 metres
Radius = 6.5 metres
Although you have a built-in tool for Radius Measurement in Bluebeam Revu, this is an example of how you can play with formulas to apply more calculations on captured data from your PDFs in the Markups Lists.
You can do more complex calculations with custom columns in Revu 21. Do not forget to read our separate guide on creating and using Custom columns in Revu’s Markups List to discover how you can scale your measurements in Revu.
Customising the Radius Measurement
You can use the Markup Editor at the top to customise the line colour, line style, fill colour, fill opacity, and font type & style of your diameter measurement.

You can also save your custom markups and measurements by Adding tools to your Tool Chest for later use as saved custom tools.
Tips for Accurate Diameter Measurements in Bluebeam Revu
To improve accuracy when using measurement tools in Bluebeam Revu:
- Ensure your drawing scale is correctly calibrated before performing measurements.
- Enable Snap to Content before placing measurements.
- Use the Markups List and create or customise columns for meaningful interpretation and usage of captured data.
Level Up Your Bluebeam Experience
This is how you can measure the diameter of circular objects directly on your PDFs using the Diameter Measurement tool in Bluebeam Revu. By using the right measurement tools and the Markups List, you can capture accurate measurement data directly from your PDF drawings.
To further improve your measurement and annotation workflows in Revu, explore our other Bluebeam guides, and stay connected with Brighter Graphics, your go-to Bluebeam partner in the UK, Europe, and the Middle East.
Exceptional Partner Support
Brighter Graphics is the Sapphire Partner of Bluebeam Revu, offering comprehensive support for all things related to Bluebeam. Whether it’s onboarding or technical support, Brighter Graphics is your go-to platform with an extensive library of resources, how-to guides, video tutorials, and training. Explore our Resource Center to make your journey with Bluebeam in AEC seamless.
Experience the Bluebeam Difference
Join the thousands of professionals who have transformed their project management experience with Bluebeam. Bluebeam allows you to easily navigate your projects, collaborate efficiently, and confidently make impactful, data-driven decisions.

